登录
/
注册
首页
论坛
其它
首页
科技
业界
安全
程序
广播
Follow
关于
导读
排行榜
资讯
发帖说明
登录
/
注册
账号
自动登录
找回密码
密码
登录
立即注册
搜索
搜索
关闭
CSDN热搜
程序园
精品问答
技术交流
资源下载
本版
帖子
用户
软件
问答
教程
代码
写记录
写博客
小组
VIP申请
VIP网盘
网盘
联系我们
发帖说明
道具
勋章
任务
淘帖
动态
分享
留言板
导读
设置
我的收藏
退出
腾讯QQ
微信登录
社区
›
业界区
›
业界
业界
今日:
4
|
主题:
13730
收藏本版
(
0
)
推荐主题
探讨 .NET 4 新增的 SortedSet 类
Coze工作流实战:一键生成治愈风格视频
Burp Suite 企业级深度实战教程
C#网络编程(四)----HttpClient
用上了 Claude Code,才发现 Cursor 和 Gemini Cli 都是弱智
每个 PHP 开发者都应该了解的 10 个必备 PHP 库
[深度学习] 大模型学习3上-模型训练与微调
Java 开发者无痛迁移到 Cursor 开启AI编程新生涯
ArkUI-X构建Android平台AAR及使用
Google I/O 详细解读
Coze智能体实战:零基础学会搭建热点监控AI Agent,选题效率提升10倍
新窗
综合排序
最新主题
热门推荐
精选内容
麒麟V10部署ROCEv2网卡配置步骤
...
2
以下是为麒麟服务器版V10配置RoCEv2的步骤: 第一步:确认硬件和驱动支持 在开始配置之前,首先要确保你的服务器硬件满足要求。通常需要Mellanox ConnectX系列网卡(例如mlx5系列),并且已安装最新的OFED驱动包。可以通过以下命令检查 ...
这帜
2026-3-12 04:17
512
0
28
AI开发-python-langchain框架(1-9 返回字符串列表-格式解析器)
大模型输出结果通常都是文本信息,如何让他按照你期望的格式输出? 这段代码演示了如何使用LangChain将大语言模型的自由文本输出转换为结构化的字符串列表。核心目标是让模型返回逗号分隔的多个值,并通过专用解析器自动 ...
咒卖箴
2026-3-12 04:17
969
0
17
PostgreSQL 全表 count 优化实践:从 SeqScan 痛点分析到 heapam 改进与性能突破
...
2
本文整理自 IvorySQL 2025 生态大会暨 PostgreSQL 高峰论坛的演讲分享,演讲嘉宾:权宗亮。 本文主要包括以下三部分: [*]SeqScan 现状 [*]heapam 改进 [*]全表计数 SeqScan 现状 我们使用了一个稍宽的 SeqScan 表,包含约 10-20 个字 ...
曲愍糙
2026-3-12 04:17
791
0
37
.NET 4.0 新特性-dynamic
...
2
前段时间看过一些关于dynamic这个C#4中的新特性,看到有些朋友认为dynamic的弊大于利,如无法使用编译器智能提示,无法在编译时做静态类型检查,性能差等等。因此在这篇文章中我将就这些问题来对dynamic做一个较详细的介绍,希望通过这篇 ...
杜优瑗
2026-3-12 04:17
269
0
25
VKProxy新增速率限制功能
...
2
VKProxy 是使用c#开发的基于 Kestrel 实现 L4/L7的代理(感兴趣的同学烦请点个github小赞赞呢) 目前新添加了速率限制(限流)功能 什么是速率限制? 速率限制是限制可以访问的资源量的概念。 例如,你可能知道应用访问的数据库每分钟可 ...
梁宁
2026-3-12 04:17
1124
0
25
数据可视化五大黄金原则:让你的图表“会说话”
在日常工作中,你是否遇到过这种情况:你辛辛苦苦跑完数据,画了一张图表发给老板或客户,结果对方盯着看了半天,问了一句:“所以,你想表达什么?” 这就像讲笑话没人笑一样尴尬。图表的本质不是 “画图”,而是 “沟通”。 今天,我将 ...
撒阗奕
2026-3-12 04:17
71
0
14
适用于编程小白的Python学习01:Pandas初探
...
2
什么是Python虚拟环境? Python虚拟环境是一个独立的、隔离的Python运行环境,它允许你为每个项目安装独立的库和依赖项,而不会与系统中其他Python项目或全局Python环境发生冲突,从而有效地管理项目依赖、避免版本问题,并确保项目在不 ...
这帜
2026-3-12 04:17
585
0
31
设计模式之(13)--模板方法模式
...
2
今天我们来学习下模板方法设计模式。 模板方法(Template Method Pattern):抽象的父类中定义一个操作中算法的骨架,而将一些步骤延迟到子类中。使得子类可以不改变一个算法的结构,即可重新定义该算法的某些特定步骤。简单地讲, ...
谲脾
2026-3-12 04:17
536
0
23
JSAPIThree 加载 Mapbox 数据学习笔记:使用 Mapbox 矢量瓦片地图
...
2
作为一个刚开始学习 mapvthree 的小白,今天要学习加载 Mapbox 数据了!听说这个功能可以加载 Mapbox 的矢量瓦片地图,还能自定义样式!想想就期待! 第一次听说 Mapbox 数据加载 今天在文档里看到了"Mapbox"这个词。文档说 Mapbox 数据 ...
获弃
2026-3-12 04:17
949
0
25
AI编程:代码多,效果好?
...
2
七号楼专栏,大模型测评第01期。 一、简介 2024年AI编程刚有热度,互联网又嗅到降本增效的味道。 入职场到现在,记忆里还有低代码,超级SaaS,数字化转型,大模型,AI应用之编程;这些新概念的出场,都是在各种骂骂咧咧中,深夜王炸的吹 ...
判涔
2026-3-12 04:17
254
0
31
✨分享心得,点亮信心✨两个月前端基础+半个月实践能做什么
...
2
Hello,小伙伴大家好,我是小VIE,一名学习前端时长两月半的前端萌新 (ノ◡◝) 这次主要是分享我在前端两个月的学习过程心得和半个月的实践成果,希望无论是准备秋招的同学,还是日常中学习、工作、求职的小伙伴都能得到一些信心! 如果 ...
靳夏萱
2026-3-12 04:17
278
0
23
从博客园口水仗想到的
...
2
作为博客园最老的一批注册用户,Michael在这里安家已经整整六年了。六年来,我一直都有个小小的习惯——每天都上园子来看看。可以毫不夸张的说,博客园陪伴着我成长,而我也见证了博客园的发展。最近,园子里的口水仗此起彼伏,甚至有愈 ...
呼延冰枫
2026-3-12 04:15
562
0
33
请讨论分层,而不是三层
...
2
讨论完了语言又讨论培训,讨论完了培训又讨论分层,这些话题似乎永远都讨论不完。讨论总是有益的,但是如果讨论的命题本身就有问题的话,可能副作用就比益处来的更大了。 三层 = 表现层+业务逻辑层+数据访问层 ? 是不是所有系统一定 ...
柏雅云
2026-3-12 04:15
441
0
25
通往全栈工程师的捷径 —— react
...
2
腾讯Bugly特约作者: 左明 首先,我们来看看 React 在世界范围的热度趋势,下图是关键词“房价”和 “React” 在 Google Trends 上的搜索量对比,蓝色的是 React,红色的是房价,很明显,人类对 React 的关注程度已经远远超过了对房价的 ...
谧怏弦
2026-3-12 04:15
685
0
32
1. LangChain4J 理论概述
...
2
1. LangChain4J 理论概述 目录 [*]1. LangChain4J 理论概述 [*]最后: LangChain4J 的官方文档:https://docs.langchain4j.dev/ 中文文档地址:https://docs.langchain4j.info/ LangChain4j 的目标是简化将 LLM 集成到 Java 应用程 ...
凤患更
2026-3-12 04:15
1014
0
36
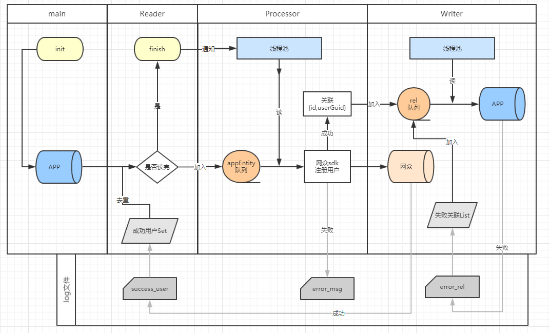
构建亿级别的消息推送基础模型
...
2
[*]问题场景: 当用户量增大的时候,系统内的消息推送(比如 系统内短信推送,微信,钉钉,极光个推推送)将是我们常见业务场景。当系统中的用户量逐渐增大时候,群发用户消息的推送也将成为系统中致命的性能瓶颈。 [*]消息推送缓冲队列 ...
龙正平
2026-3-12 04:15
1215
0
34
最强ORM让你开发效率提升百倍
...
2
最强ORM让你开发效率提升百倍 easy-query在经过2年的迭代目前已经在查询领域可以说是无敌的存在,任何orm都不是对手,这几年的功能点简单罗列一下 [x] 动态join:查询涉及到对应的关系表就会自动添加join反之则不会讲join加入到sql中(2025 ...
魁睥
2026-3-12 04:14
531
0
29
上周热点回顾(3.17-3.23)
...
2
热点随笔: · 历时 8 年,我冲上开源榜前 8 了! (程序员鱼皮) · Apifox不支持离线,Apipost可以! (Codebill) · 分享一个我遇到过的“量子力学”级别的BUG。 (why技术) · 对象命名为何需要避免'-er'和'-or'后缀 (CareySon) ...
些耨努
2026-3-12 04:14
133
0
35
(附体验地址)大模型知识引擎:AI 助手能否助力销售技能提升?
...
2
体验地址:https://lke.cloud.tencent.com/webim_exp/#/chat/FAIMcM 腾讯云的大模型知识引擎本身定位于为企业客户及合作伙伴提供服务,因此我在探索如何最佳利用其现有功能与特点时,专注于实际应用场景的挖掘。为此,今天我搭建出了一个 ...
琴丁辰
2026-3-12 04:14
120
0
26
openclaw实践
什么是openclaw以及能做什么 OpenClaw(曾用名:Clawdbot、Moltbot),一款可以部署在个人电脑上的AI代理,采用"龙虾"图标设计,slogan是"The AI that actually does things",由程序员彼得·斯坦伯格开发。 个人主要关注它能够关联tele ...
即息极
2026-3-12 04:14
233
0
3
下一页 »
1 ...
49
50
51
52
53
54
55
56
57
... 687
/ 687 页
下一页
返 回
快速发帖
还可输入
80
个字符
高级模式
B
Color
Image
Link
Quote
Code
Smilies
您需要登录后才可以发帖
登录
|
立即注册
本版积分规则
发表帖子
转播给听众
发帖
业界
收藏
13730
本版主题
0
收藏人数
板块介绍填写区域,请于后台编辑
财富榜{圆}
3934307807
991125
anyue1937
9994892
kk14977
6845359
4
xiangqian
638210
5
神泱
9522
6
韶又彤
9916
7
宋子
9878
8
荪俗
9016
9
闰咄阅
9995
10
刎唇
9995
查看更多
社区公告
本月热榜
314
最小二乘问题详解10:PnP问题求解
288
豆包语音识别热词功能实现指南
589
.NET 11 预览版1:CoreCLR 在 WebAssembly
1023
为什么我拖了一个多月才开始使用OpenClaw?
541
逐行解剖:扒开 Lovable Agent 源码,看顶
269
AI 工程化实战:不学算法也能用好的 LLM 指
1022
Git 小妙招:本地忽略文件变更,不影响远程
869
C 里面如何使用链表 list
76
AI最新资讯(2.22)
673
OpenVINO™ C# API 3.2 全新发布,基于 AI
148
CompletableFuture深度解析:异步编程与任
989
并发编程进阶:volatile、内存屏障与 CPU
972
OpenClaw 插件系统:如何打造全能私人助理
853
前端新范式:用 AI 提效开发,用 E2E 保证
797
AI的降维打击
48
用六边形架构与整洁架构对比是伪命题?
482
3分钟搞懂深度学习AI:参数量与形状推导:
697
旅游猫
50
鸿蒙应用开发UI基础第十五节:文本输入组件
195
超性感的轻量级openclaw平替,我给nanobot