找回密码
 立即注册
首页 业界区 业界 短视频 / 图片不够清?SeedVR2.5 超分操作指南,一键拉 ...

短视频 / 图片不够清?SeedVR2.5 超分操作指南,一键拉满画质

焦听云 2 小时前
短视频 / 图片不够清?SeedVR2.5 超分操作指南,一键拉满画质

Excerpt

小编尝试过Flash VSR、video2x、Tapaz Video等图像视频高清大模型,认为目前还是SeedVR2.5效果最好,因此本文带大家一起来进行实践操作。
1.webp

01
SeedVR2介绍
SeedVR2 2.5.10于2025年11月13日正式发布,适用于 ComfyUI,支持高质量视频和图像放大。其主要特点如下:
(一)核心能力

  • 高质量基于扩散的放大 :视频和图像增强的一步扩散模型
  • 时间一致性 :通过可配置的批处理保持视频帧间的一致性
  • 多格式支持 :支持视频和图像的 RGB 和 RGBA(alpha 通道)
  • 任何视频长度 :适合任何视频长度
(二)模型支持

  • 多种模型变体 :3B 和 7B 参数模型,具有不同精度选项
  • FP16、FP8 和 GGUF 量化 :根据不同显存需求,选择全精度(FP16)、混合精度(FP8)或重量化 GGUF 模型
  • 自动模型下载 :模型首次使用时会自动从 HuggingFace 下载
(三)内存优化

  • 区块交换技术 :动态交换 GPU 和 CPU 内存之间的变压器块,以在有限显存上运行大型模型
  • VAE 平铺: 通过平铺编码/解码处理大分辨率,以减少显存使用率
  • 智能卸载 :在处理阶段之间将模型和中间张量卸载到 CPU 或次级 GPU
  • GGUF 量化支持 :运行 4 位或 8 位量化的型号,极大节省显存
(四)性能特点

  • torch.compile 集成 :可选 20-40% DiT 加速和 15-25% VAE 加速,配合 PyTorch 2.0+ 编译
  • 多 GPU 光环链接 :通过自动时间重叠混合,将工作负载分配到多个 GPU。
  • 模型缓存 :将模型加载在内存中以加快批量处理速度
  • 灵活的注意力后端 :在 PyTorch SDPA(稳定且始终可用)或 Flash Attention 2(支持硬件上更快)之间选择
(五)质量管理

  • 高级色彩校正 :五种方法,包括 LAB(推荐以实现最高保真度)、小波、小波自适应、HSV 和 AdaIN
  • 噪声注入控制 :微调输入和潜在噪声尺度,以降低高分辨率的伪影
  • 可配置分辨率限制:设置目标分辨率和最大分辨率,并自动保持宽高比
(六)工作流程功能

  • ComfyUI 集成 :四个专用节点,实现对升频流水线的完全控制
  • 独立 CLI:批处理和自动化的命令行界面
  • 调试日志 :全面的调试模式,包含内存跟踪、时序信息和处理细节
  • 进展报告 :处理过程中实时更新进展
官方效果示例:
2.webp

3.webp

4.webp

网友们的实践效果:
5.webp

6.webp

7.webp

8.webp

9.webp

10.webp

11.webp

02
ComfyUI-SeedVR2_VideoUpscaler部署
(一)安装ComfyUI
ComfyUI 是一个基于 Python 的图像生成工具,它使用类似于节点和连线的方式来创建图像生成的工作流。如果你想在 Linux 系统上安装 ComfyUI,你可以按照以下步骤进行:
1.安装 Python
首先,确保你的 Linux 系统上安装了 Python。ComfyUI 需要 Python 3.8 或更高版本。你可以通过以下命令安装 Python:
  1. sudo apt updatesudo apt install python3 python3-pip
复制代码
2.安装 Git
安装 Git,以便你可以从 GitHub 克隆 ComfyUI 的源代码:
  1. sudo apt install git
复制代码
3.克隆 ComfyUI 仓库
使用 Git 克隆 ComfyUI 的 GitHub 仓库到你的系统中
  1. git clone https://github.com/comfyanonymous/ComfyUI.gitcd ComfyUI
复制代码
4.安装依赖项
在 ComfyUI 的目录中,你需要安装一些依赖项。运行以下命令来安装它们:
  1. pip install -r requirements.txt
复制代码
5.安装额外的依赖(可选)
根据你的需求,ComfyUI 可能还需要额外的依赖项,如 CUDA(如果你想要使用 GPU 加速)。根据你的硬件配置和需求,你可能需要安装这些依赖项。例如,如果你想要使用 NVIDIA GPU,你可以安装 CUDA Toolkit 和 cuDNN。
对于 CUDA Toolkit 和 cuDNN 的安装,你可以参考 NVIDIA 的官方文档进行安装:
  1. CUDA Toolkit:https://developer.nvidia.com/cuda-downloads
复制代码
6.运行 ComfyUI
一旦所有依赖项都安装完成,你可以通过以下命令启动 ComfyUI:
python main.py
这将会启动 ComfyUI 的 Web 界面,你可以在浏览器中访问 http://localhost:8188 来使用它。
使用 Docker(可选)
如果你不想在你的系统上直接安装所有依赖项,你也可以选择使用 Docker 来运行 ComfyUI。首先,你需要安装 Docker:
  1. sudo apt install docker.io
复制代码
然后,你可以从 Docker Hub 上拉取一个预配置的 ComfyUI Docker 镜像:
  1. docker pull abdelrahmanm/comfyui:latestdocker run -it -p 8188:8188 abdelrahmanm/comfyui:latest
复制代码
这样,ComfyUI 将会在 Docker 容器中运行,并且可以通过 http://localhost:8188 访问。
以上就是在 Linux 上安装和运行 ComfyUI 的步骤。希望这对你有所帮助!如果你在安装过程中遇到任何问题,可以查看 ComfyUI 的 GitHub 仓库或社区论坛获取更多帮助。
(二)安装ComfyUI Manager
ComfyUI Manager 是 ComfyUI 最常用的插件管理工具,支持一键安装 / 更新插件、模型、自定义节点,V3.37 是稳定版本,安装方式分为「自动安装(推荐)」和「手动安装」,以下介绍手动安装方法(Linux 环境):
12.webp
  1. # 进入 ComfyUI 的 custom_nodes 目录
  2. cd /root/userdata/ComfyUI/ComfyUI/custom_nodes# 克隆 ComfyUI Manager 仓库(自动拉取最新版,包含 V3.37+)
  3. git clone https://github.com/ltdrdata/ComfyUI-Manager.git# 安装 Manager 依赖(部分环境需要)cd ComfyUI-Managerpip install -r requirements.txt
复制代码
13.webp

14.webp

(三)安装部署SeedVR2节点
此部分操作只需在CPU CCI中操作,后续执行在GPU CCI中操作。
1、Git代码与模型文件下载
项目站点:
  1. https://github.com/numz/ComfyUI-SeedVR2_VideoUpscaler/tree/main
复制代码
模型地址:
  1. https://modelscope.cn/models/numz/SeedVR2_comfyUI/files
复制代码
2、安装部署环境软件硬件要求
硬件:
通过当前的优化(铺砖、区块交换、GGUF 量化),SeedVR2 可以在多种硬件上运行:
最低显存 (8GB 或以下):使用启用 BlockSwap 和 VAE 平铺的 GGUF Q4_K_M 型号
中等显存 (12-16GB):根据需要使用带有 BlockSwap 或 VAE 平铺的 FP8 型号
高显存 (24GB+):使用 FP16 型号以获得最佳质量和速度,无需内存优化
软件:
ComfyUI: 推荐最新版本
Python:3.12+(测试并推荐使用 Python 3.12 和 3.13),我用的3.10.12也没碰到啥问题。
PyTorch:2.0+ 支持 torch.compile(可选但推荐)
Triton:带电感后端的 torch.compile 必修(可选)
Flash Attention 2:在支持的硬件上提供更快的注意力计算(可选,退回 PyTorch SDPA)
3、安装方法一:通过ComfyUI 管理器安装
在你的 ComfyUI 界面中打开 ComfyUI 管理器
点击“自定义节点管理器”
搜索“ComfyUI-SeedVR2_VideoUpscaler”
点击“安装”并重启 ComfyUI
注册表链接 :ComfyUI 注册表 - SeedVR2 视频升频器
4、安装方法二:手动安装
(1)下载git代码并安装依赖包
(a)下载git代码
将https://github.com/numz/ComfyUI-SeedVR2_VideoUpscaler/tree/main代码下载至ComfyUI的custom nodes目录下(其它大模型也是这样的)。
  1. cd  /root/userdata/ComfyUI/ComfyUI/custom_nodesgit clone https://github.com/numz/ComfyUI-SeedVR2_VideoUpscaler.git
复制代码
15.webp

16.webp

(b)安装SeedVR2依赖包
将ComfyUI-SeedVR2_VideoUpscaler所需要pip包安装到ComfyUI的Python虚拟环境中,之前有点担心不兼容,毕竟这么多大模型,ComfyUI都能兼容吗,会不会有包冲突,后来了解到大模型要适配ComfyUI是要确保不与ComfyUI有包冲突的。
安装命令如下:
  1. cd /root/userdata/ComfyUI/ComfyUI/custom_nodes/ComfyUI-SeedVR2_VideoUpscalerpip install -r requirements.txt
复制代码
17.webp

18.webp

(2)下载模型文件
下载模型文件至ComfyUI/models/SEEDVR2
19.webp

点击下载模型按钮查看下载命令:
20.webp

下载VAE模型:
  1. cd models/SEEDVR2/modelscope download --model numz/SeedVR2_comfyUI ema_vae_fp16.safetensors --local_dir .
复制代码
21.webp

下载DIT模型:
  1. modelscope download --model numz/SeedVR2_comfyUI seedvr2_ema_3b_fp8_e4m3fn.safetensors --local_dir .
复制代码
22.webp

其它模型方法类似,可以结合ComfyUI上边运行工作流时的报错提示来下载模型。
03
运行ComfyUI
(一)切换到GPU CCI
因为启动ComfyUI是需要GPU的,当然大模型推理更需求GPU,因此需切换到GPU CCI。
23.webp

此部分如何切换CCI及CCI的完整操作视频可私信小编。
每次切换CCI需要手动切换一下Python的虚拟环境。
(二)启动ComfyUI
1.配置外网访问端口
如果需指定IP和端口,请直接在命令后边增加参数。提前配置好CCI对外的端口映射:
24.webp

2.切换Python虚拟环境并执行main.py
切到ComfyUI的Python虚拟环境后,执行以下命令:
  1. cd ~/userdata/ComfyUI/ComfyUIsource /root/userdata/ComfyUI/comfyUI_env_py3.10/bin/activatepython main.py --listen 0.0.0.0 --port 8188
复制代码
解释:ComfyUI默认端口是8188,启动时指定0.0.0.0IP。
ComfyUI启动成功:
25.webp

访问ComfyUI:
用我们在外网映射的IP及端口访问:http://60.171.65.125:30580/
26.webp

04
制作SeedVR2工作流并运行
(一)图像转高清工作流示例
随便找了一张我们小九的照片,用加载图像节点来上传我们的照片。
27.webp

再分别拖拽SEEDVR2节点下边的DIT、VAE模型、SeedVR2 Video Upscaler。
28.webp

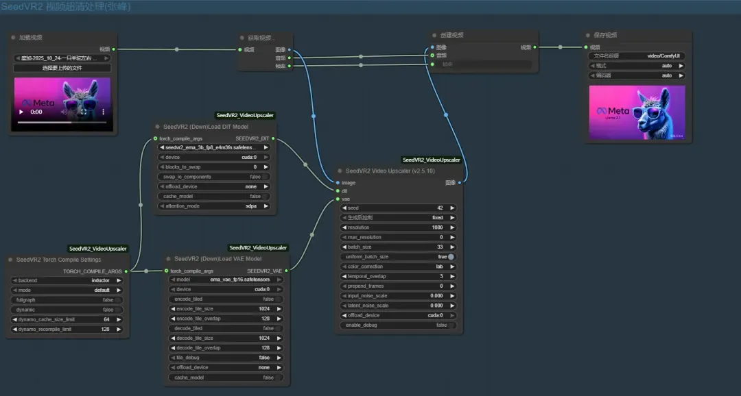
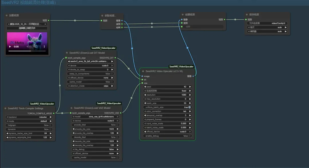
将各节点进行连线,最终再加一个预览图像的节点,并进行连线,如下图所示:
29.webp

点击右上角(或者有时跑到下边来了)人蓝色运行按钮,执行成功,生成的图像
30.webp

生成图像的分辨率是我设置的分辨率(1080*1480),我这里保守了,你可以大胆一点,弄个2倍、4倍放大都可以:
31.webp

其它补充:
ComfyUI的管理界面
主菜单:包括工作流、文件、编辑、视图、主题、设置等功能,还可以在扩展中安装插件,这个非常好。
32.webp

底部面版可以打开或关闭日志,这个跟在Vscode后台是一样的:
33.webp

(二)视频转高清工作流示例
点击左上方加号创建新的工作流,点左上角菜单-文件,随便命个名保存一下。
34.webp

按官网示例拖拽工作流:
35.webp

运行中:
36.webp

运行完成:
37.webp

运行结果:
38.webp

05
ComfyUI Manager的使用
可以在安装ComfyUI的时候安装ComfyUI Manager,也可以在后边随时安装,安装后,界面右上角会出现Manager的蓝色按钮:
39.webp

40.webp

由于篇幅限制,后边再专门介绍ComfyUI Manager的使用。
06
总结
可以看出来,SeedVR2.5单张图片高清都是秒级(几秒到几十秒不等,看GPU配置),视频比较慢,一个5秒的视频从分辨率1248_704变为1914_1080。用了1张h100GPU*80G显存),共花了10分钟,比Flash VSR要慢许多,但效果比Flash VSR要好很多。
SeedVR2.5有3B和7B的模型,3B感觉主要在磨皮,7B细节更多,当然可以用不同视频以及不同模型来测试效果,获得一个合适的方案。
当然,再好的模型都有不足的地方,现在为什么模型这么多呢,还是专业的模型干专业的活,SeedVR2.5对文字不是特别友好,如果原图片有文字,大概率文字变高清后就会变形,希望下一个版本能改善。

来源:程序园用户自行投稿发布,如果侵权,请联系站长删除
免责声明:如果侵犯了您的权益,请联系站长,我们会及时删除侵权内容,谢谢合作!
您需要登录后才可以回帖 登录 | 立即注册