找回密码
 立即注册
首页 业界区 业界 探秘 AgentRun|流量一大就瘫痪?如何解决AI 模型调用之 ...

探秘 AgentRun|流量一大就瘫痪?如何解决AI 模型调用之痛

蜴间囝 2026-1-6 17:10:00
阿里云函数计算 AgentRun 全新发布后,我们整理了“探秘 AgentRun”系列文章,本系列将梳理企业落地Agent 常见难题,给出具体解法,助力 Agentic AI 快速走进生产级环境。欢迎加入“函数计算 AgentRun 客户群”与我们交流,钉钉群号:134570017218
在《通过无代码创建的 Agent,如何用高代码进行更新?》文章中,我们提到过一个真实用户的痛点:"我之前做过很多 AI 应用,流量少的时候还好,流量一多最头疼的就是模型的安全稳定。"这不是个例,而是几乎所有 Agent 应用开发者都会遇到的核心问题。
模型突然变慢、账号欠费、被临时封禁、存在安全问题、频繁限流——任何一个问题都可能让你的 Agent 应用在生产环境中瘫痪。更棘手的是,这些问题往往发生在流量高峰期,造成的损失难以估量。Agent 应用的可靠性,很大程度上取决于模型调用的可靠性。
函数计算AgentRun 通过完整的模型管理和治理能力,系统性地解决了这个问题。让我们看看它是如何做到的。
从混乱到有序:统一的模型管理

在没有统一管理之前,开发者面临的是这样的困境:不同的模型分散在各处,有的在代码里硬编码,有的在配置文件中,有的是环境变量。想要切换一个模型?需要改代码、测试、重新部署。想知道用了哪些模型、每个模型的调用量和成本?只能从账单倒推。
1.png

如图所示,AgentRun 提供了统一的模型管理界面。所有接入的模型都在这里集中展示和管理,你可以清楚地看到每个模型的状态、配置、使用情况。需要调整某个模型的配置?直接在界面修改,立即生效,无需重启服务。需要查看某个模型的调用量和成本?所有数据一目了然。
这种统一管理的价值,不在于提升了便利性。更重要的是,它让模型从"散落的资源"变成了"可管理的资产"。你可以清晰地掌握企业使用了哪些模型、每个模型的健康状态、成本分布、使用趋势,为优化决策提供数据支撑。
接入灵活:支持所有主流模型

如图所示,AgentRun 在模型接入方面提供了极大的灵活性。
2.png

当你需要接入一个新模型时,可以通过搜索功能快速找到你想要的模型供应商——OpenAI、Anthropic、阿里云百炼、Minimax、智谱 AI 等主流供应商都已经内置支持。选择供应商后,可以看到该供应商提供的所有模型列表,选择你需要的模型,填入 API Key 等必要信息,就完成了接入。
但更强大的是自定义创建能力。如果你使用的是企业自建的私有模型,或者是 AgentRun 尚未内置支持的模型服务,可以通过自定义创建的方式接入。
3.png

只需要提供模型的 API 地址、鉴权方式、请求格式等信息,AgentRun 就能将其纳入统一管理。这种开放性确保了平台不会成为你的技术限制,而是真正成为你的技术赋能。
graph TB    A[接入模型] --> B{选择方式}    B -->|内置支持| C[搜索供应商]    B -->|自定义| D[配置API信息]        C --> E[选择模型]    E --> F[填写API Key]        D --> G[填写API地址]    D --> H[配置鉴权方式]    D --> I[定义请求格式]        F --> J[接入完成]    G --> J    H --> J    I --> J        J --> K[统一管理]        style A fill:#4169E1,stroke:#000,stroke-width:2px,color:#fff    style J fill:#32CD32,stroke:#000,stroke-width:2px,color:#fff    style K fill:#FFD700,stroke:#000,stroke-width:2px模型治理:从单点到高可用

接入模型只是第一步,如何确保模型调用的稳定性和可靠性,才是生产环境的核心需求。 这就是模型治理能力的价值所在。
4.png

如图所示,AgentRun 提供了强大的模型治理能力,底层基于开源项目 LiteLLM 构建,并已无感部署在函数计算上。这意味着你无需关心 LiteLLM 的部署、运维、扩缩容等问题,平台已经帮你处理好了一切。
创建一个模型治理配置,你可以实现:
主备切换和 Fallback 策略:配置主模型和多个备用模型。当主模型出现限流、超时或故障时,系统会自动切换到备用模型继续服务。你可以配置多级 Fallback 策略,比如主模型是 GPT-4,第一备用是 Claude-3,第二备用是 Qwen-Max。即使多个模型同时出现问题,也能保证服务不中断。
负载均衡:如果你有多个相同模型的实例或账号,可以配置负载均衡策略,将请求分发到不同的实例。这不仅能避免单点过载,还能有效规避单个账号的限流问题。系统支持轮询、加权、最少连接等多种负载均衡算法。
智能路由:可以根据请求的特征(比如 Token 数量、优先级、用户等级等)将请求路由到不同的模型。简单查询使用经济的小模型,复杂分析使用强大的大模型,在成本和效果之间找到最优平衡。
熔断和限流:可以配置熔断策略,当某个模型的错误率超过阈值时自动熔断,避免持续调用失败的模型浪费时间和资源。可以配置限流策略,保护模型不被突发流量击垮,也避免超出厂商的限额导致账号被封。
重试机制:当模型调用失败时,系统会根据配置自动重试。可以设置重试次数、重试间隔、指数退避等策略,最大化调用成功率。
所有这些能力,都是通过可视化界面配置,无需编写代码。配置完成后,立即生效,你的 Agent 就拥有了企业级的模型高可用能力。
安全透明:每一次调用都清晰可见

模型治理不仅要保证稳定性,还要保证安全性和透明度。
安全方面,AgentRun 提供了完整的安全围栏机制。所有模型调用在发送前都会经过内容审核,自动过滤敏感信息、违规内容。可以配置自定义的安全策略,比如禁止某些关键词、限制输出长度、脱敏处理等。所有的 API Key 和敏感凭证都经过加密存储,在传输和使用过程中严格保护,确保不会泄露。
透明度方面,AgentRun 提供了细粒度的监控和分析能力。每个模型的调用次数、成功率、平均延迟、Token 消耗都有详细记录。可以按时间、按 Agent、按用户等多个维度进行统计分析。当某个模型出现异常时,系统会自动告警并提供详细的诊断信息,帮助你快速定位和解决问题。
更重要的是,所有的治理策略执行过程都有完整的日志记录。当发生主备切换、熔断、限流等事件时,你可以在日志中看到完整的决策过程和执行结果。这种透明度让你对系统的运行状态有充分的掌控感,也为事后分析和优化提供了宝贵的数据。
两种使用方式:普通用户 vs 高级用户

AgentRun 的模型治理能力设计得很巧妙,它既能满足普通用户的"开箱即用"需求,也能满足高级用户的"深度定制"需求。
对于普通用户,你甚至不需要知道"模型治理"这个概念。当你在创建 Agent 时选择模型,平台会自动为你配置基础的治理策略——自动重试、基本的容错、简单的监控。这些能力默认开启,无感使用,你只需要关注 Agent 的业务逻辑即可。
对于高级用户,你可以深入到模型治理的各个细节进行定制化配置。可以精确设置每个模型的权重、超时时间、重试策略、熔断阈值。可以自定义路由规则,实现复杂的流量调度逻辑。更进一步,因为底层使用的是开源的 LiteLLM,你甚至可以自己管理 LiteLLM 实例,进行更深度的定制化开发或二次开发。比如实现自己的路由算法、添加自定义的中间件、对接企业内部的审计系统等。
这种"简单的简单,复杂的可能"的设计理念,让不同技术水平的用户都能在 AgentRun 上找到适合自己的使用方式。
真实案例:从频繁故障到稳定可靠

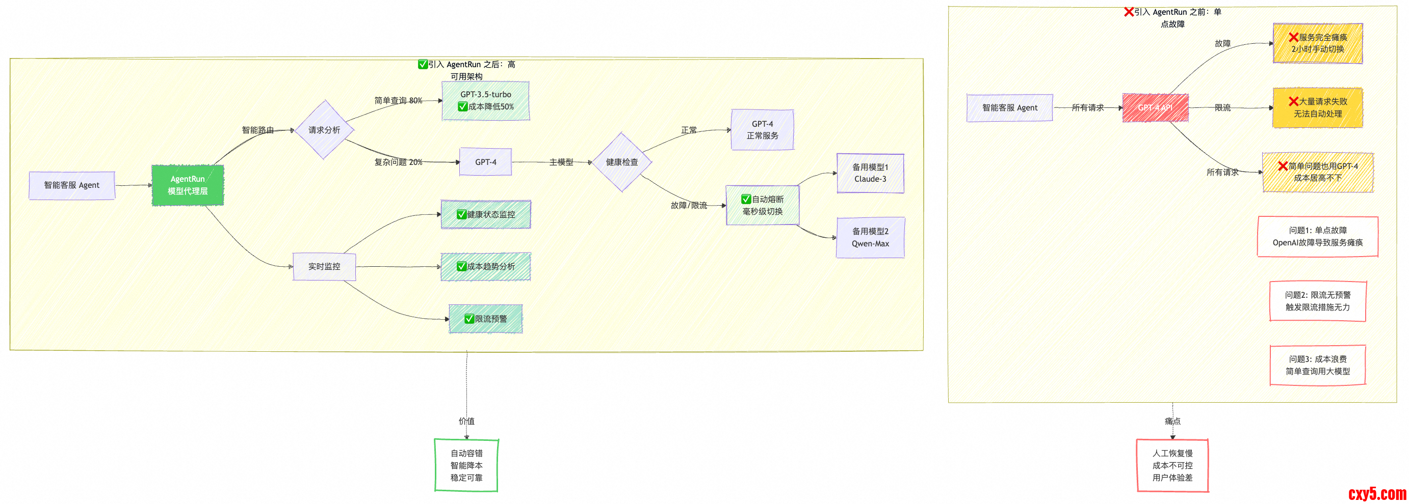
让我们看一个真实的案例。某电商企业开发了一个智能客服 Agent,最初直接调用 OpenAI 的 GPT-4 模型。上线初期运行良好,但随着业务增长,问题开始暴露:
第一个问题出现在一个周五的下午。OpenAI 的服务出现短暂故障,所有调用都超时失败。客服 Agent 完全瘫痪,大量用户投诉,客服热线被打爆。团队紧急切换到备用的 Claude 模型,但因为代码里硬编码了 GPT-4 的 API,切换过程花了 2 个小时,期间造成了严重的业务损失。
第二个问题发生在月底。由于流量激增,GPT-4 的调用量超出了账号限额,触发了限流。大量请求返回 429 错误,Agent 响应速度急剧下降。团队只能临时申请提额,但审批流程需要几天时间。
第三个问题是成本问题。所有查询都使用 GPT-4,但实际上 80% 的查询都是简单问题(查订单、查物流),根本不需要 GPT-4 的能力。成本居高不下,但不知道如何优化。
5.png

引入 AgentRun 的模型治理后,这些问题都得到了解决。 团队配置了完整的模型治理策略:主模型是 GPT-4,备用模型是 Claude-3 和 Qwen-Max。当 GPT-4 出现故障时,系统会在毫秒级自动切换到备用模型,整个过程对用户透明。配置了基于语义的智能路由,简单查询自动使用 GPT-3.5-turbo,复杂问题才使用 GPT-4,成本降低了约 50%,用户体验没有明显变化。设置了限流和告警策略,当接近限额时自动降低调用频率并通知团队,避免触发硬限流。
更重要的是,团队对系统有了充分的掌控感。 通过可观测平台,可以实时看到每个模型的健康状态、调用分布、成本趋势。当出现异常时,能够第一时间发现并处理。从频繁故障、被动应对,变成了主动管理、稳定可靠。
立即体验AgentRun

函数计算 AgentRun 的无代码到高代码演进能力,现已开放体验:

  • 快速创建:访问控制台(https://functionai.console.aliyun.com/cn-hangzhou/agent/explore),60秒创建你的第一个 Agent
  • 深度定制:当需要更复杂功能时,一键转换为高代码
  • 持续演进:利用函数计算 AgentRun 的基础设施能力,持续优化你的 Agent
从想法到上线,从原型到生产,函数计算 AgentRun 始终是你最好的伙伴。欢迎加入“函数计算 AgentRun 客户群”,钉钉群号:134570017218
快速了解函数计算 AgentRun

一句话介绍: 函数计算 AgentRun 是一个以高代码为核心的一站式 Agentic AI 基础设施平台。秉持生态开放和灵活组装的理念,为企业级 Agent 应用提供从开发、部署到运维的全生命周期管理。
6.png

函数计算 AgentRun 架构图
AgentRun 运行时基于阿里云函数计算 FC 构建,继承了 Serverless 计算极致弹性、按量付费、零运维的核心优势。通过深度集成 AgentScope、LangChain、RAGFlow、Mem0 等主流开源生态。AgentRun 将 Serverless 的极致弹性、零运维和按量付费的特性与 AI 原生应用场景深度融合,助力企业实现成本与效率的极致优化,平均 TCO 降低 60%
让开发者只需专注于 Agent 的业务逻辑创新,无需关心底层基础设施,让 Agentic AI 真正进入企业生产环境。

来源:程序园用户自行投稿发布,如果侵权,请联系站长删除
免责声明:如果侵犯了您的权益,请联系站长,我们会及时删除侵权内容,谢谢合作!

相关推荐

2026-2-11 21:20:43

举报

2026-2-12 18:37:09

举报

2026-2-13 22:17:59

举报

2026-2-21 18:15:20

举报

2026-3-1 16:47:33

举报

2026-3-9 06:40:44

举报

您需要登录后才可以回帖 登录 | 立即注册