找回密码
 立即注册
首页 业界区 业界 Java初尝试:电梯调度迭代开发

Java初尝试:电梯调度迭代开发

百里宵月 2025-12-1 03:00:04
前言:

在本学期,我第一次接触到Java这门面向对象的编程语言,此前我已经持续使用了两年多的面向过程的C语言编程,并一直认为掌握好C语言这一门就能解决大部分的问题,但随着这几次从用Java语言实现的电梯调度程序再到每一次的迭代,我逐渐意识到Java这门编程语言确实有它的独到之处,并且在一些复杂问题的实现上与C语言相比有更多的优势。就比如在第一次的题目集中,从简单的算法实现(如身份证校验)和正则表达式匹配(验证码、QQ号),到面向对象的类设计(一元二次方程),最后是复杂的系统模拟(电梯调度)。涉及到字符串处理、数学计算、正则表达式、面向对象编程和状态机管理等各个方面的知识点,题量也是从十几行代码的小任务逐步上升到上百行的大项目,在难度上由浅入深,前四题较为简单,侧重基础技能,而最后一题电梯调度是用Java语言解决实际问题的综合实践,用到Java编程的很多知识,对于第一次接触Java语言的我难度不小,然后是第二次的题目集,题目整体围绕面向对象设计展开,逐步提升复杂度和实践要求:7-1是基础类设计,聚焦点和线的抽象,帮助巩固封装和基本方法;7-2引入设计原则(SRP),通过雨刷系统模拟训练多类协作和状态管理;7-3则是综合性应用,将前期电梯问题迭代为多类设计,强调职责分离和调度逻辑。知识点覆盖从类定义、属性方法到设计原则和算法实现;题量逐题递增,这时候我才真真切切的感受到Java编程的真正面目,最后是第三次的题目集,题目体现了从基础业务逻辑到算法仿真,再到系统设计迭代的过程:7-1通过销售佣金计算训练面向对象设计和SRP原则应用;7-2引入蒙特卡罗方法,将数学理论与编程实践结合;7-3作为电梯系统的第三次迭代,加入乘客类并改变请求格式,考验系统架构的适应性和扩展性。知识点覆盖商业逻辑、概率算法和复杂系统设计;题量逐题增加,7-3尤为庞大;难度也相比前2次题集增大了不少。接下来我将从代码设计分析,踩坑心得,改进建议和总结四个方面,重点对三次的电梯调度的迭代开发进行详细讲述。
设计与分析:

第一次大作业:

类图设计如下:
1.png

代码参数分析如下:
2.png

思路分析:

整体设计思路
我首先思考的是如何用面向对象的方式来模拟电梯系统。电梯是一个很常见的现实物体,我觉得把它抽象成Java类应该挺合适的。电梯有状态(当前楼层、运行方向),有行为(开门、关门、移动),还有要处理的各种请求。所以我就决定创建一个Lift类来封装所有这些特性。
枚举类型的选择
我选择用枚举来表示方向,因为电梯的方向只有两种固定的状态:向上和向下。用枚举比用字符串或者整数更安全,不容易出错。比如如果我用字符串"UP"和"DOWN",万一拼写错了编译器也发现不了,但用枚举的话,如果写错了Java会直接报错,更便于我去定位代码错误。
请求处理的思考
电梯要处理两种请求:内部请求(电梯里面的按钮)和外部请求(楼层上的按钮)。我觉得这两种请求不太一样,所以分别用不同的类来表示。内部请求只需要知道要去几楼,外部请求还需要知道方向。
我用了队列(Queue)来存储这些请求,因为请求是按照时间顺序来的,先来的请求应该先被处理,这正好符合队列"先进先出"的特性。
电梯运行逻辑的设计
这部分是最难的!我花了很多时间思考电梯应该怎么运行。我的想法是:
电梯应该先处理当前楼层的请求,然后再决定下一步怎么走。如果当前楼层有请求,不管是内部还是外部的,都应该停下来处理。
关于方向的调整,我想到了现实中的电梯:当电梯向上运行时,如果上面没有请求了,就会改变方向向下;反之亦然。所以我写了一个方法来检查当前方向是否还有未处理的请求。
去重逻辑的考虑
在实际使用电梯时,如果连续按同一个楼层的按钮,电梯只会停一次。所以我在添加请求时加了去重判断,避免同一个请求被多次加入队列,同时当电梯运行到这一楼层时,应该将这一楼层对应的同方向外部请求及时的从外部请求队列中移除。
输入处理的思路
用户输入可能有很多种情况,我需要考虑各种错误处理:
楼层范围是否合法(最低层不能大于最高层),只有按规定的输入格式或才能将对应的外/内请求加入到对应的队列中。
楼层数字是否在有效范围内,方向是否合法(不能在一楼按下行,顶楼按上行)
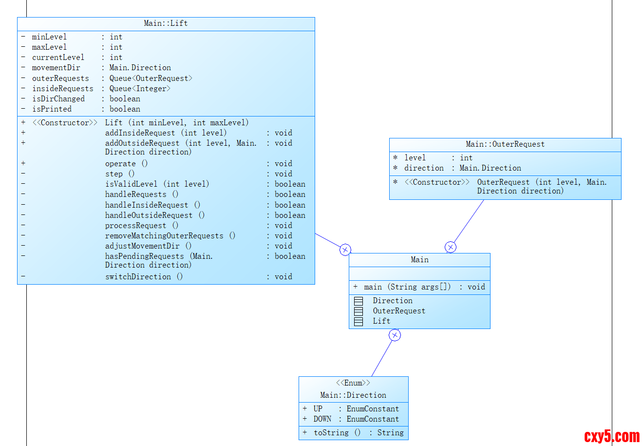
第二次大作业:

类图设计如下:
3.png

代码参数分析如下:
4.png

思路分析与改进:

这次我对电梯程序进行了彻底的重构,之前的版本把所有功能都塞在一个大类里,感觉代码有点乱,就像把所有的衣服都扔进一个柜子,找起来特别麻烦,完全不符合Java“类”的有效使用,在经过了一周对Java的加深学习后,现在我学会了"单一职责原则",就是把不同的功能拆分到不同的类中,每个类只负责一件事情,这样不仅可以使代码的结构更清晰,也更方便后续的代码复用和其他功能的添加和改进。
我设计了四个主要类:Lift负责电梯状态,ReqList管理请求列表,ControlUnit控制电梯运行,Main处理程序入口。这样分工明确,就像组建了一个小团队,每个人各司其职。
枚举类型的完善
我发现之前的方向枚举只有UP和DOWN,但现实中电梯有时候会停在某层不动,所以我新增了IDLE状态。还增加了Status枚举来表示电梯是移动还是停止。这样电梯的状态描述更加精确了,就像给电梯装上了更详细的状态指示灯。
请求管理的优化
这次的ReqList类让我很有成就感!之前用队列虽然简单,但功能有限。现在我用了ArrayList,可以更灵活地管理请求。我还专门为外部请求创建了OutsideReq类,重写了equals和hashCode方法,这样在比较请求时更加准确。
去重逻辑也改进了,现在不是简单比较最后一个请求,而是用equals方法全面比较,避免了重复请求的问题。大大的扩展了代码的使用场景,可以更贴合现实中的电梯调度情况。
单例模式的应用
Lift类我用到了单例模式,因为整个系统只需要一个电梯实例,单例模式确保不会意外创建多个电梯,大大的贴合了题目的要求同时避免了意外创建多个电梯时产生的其他错误。
控制单元的智能化
ControlUnit是这个系统的"大脑",我花了很多心思来完善它。最大的改进是增加了循环次数限制,避免程序陷入死循环。之前有用题目样例测试时,输出结果出现了死循环的情况,所以这次我加了安全阀,更有效的避免了测试过程中带来的死循环的情况,为后续为适应更多情况的程序迭代打下了基础。
方向判断逻辑也更加智能了。现在电梯会考虑两种情况改变方向:到达边界或者当前方向没有请求。我还分别写了检查上方请求和下方请求的方法,逻辑更加清晰,代码的复用性也大大的增强了。
状态管理的精细化
我注意到之前电梯状态输出有点混乱,有时候会重复输出相同状态。现在我用lastPrintedLevel和lastPrintedDir记录上次输出的状态,只有状态变化时才输出,这样运行日志更加清晰易懂,同时也更贴切了题目的具体要求。
电梯的移动逻辑也改进了,通过dirFlag参数控制移动行为,这样可以在改变方向时进行特殊处理,这是针对输入只有单个外部请求或内部请求的情况,具体是在探测具体的测试点要求中发现的。
请求处理的协同机制
当一个内部请求被处理时,我让电梯自动清除同楼层同方向的外部请求。这个设计模拟了现实情况:如果有人从电梯内按了5楼,而5楼正好有人按了上行键,那么电梯到达5楼时,这两个请求应该同时被满足,进而从对应的请求队列中移除。
错误处理的加强
虽然在主程序中我还是简单捕获异常而不处理,但在请求验证方面做了加强。现在会检查楼层是否在有效范围内,方向是否合法。我还特意处理了边界情况,比如在最高层不能有上行请求,最低层不能有下行请求。
性能考虑的初步尝试
我意识到如果请求很多,每次都遍历整个列表可能会影响性能。虽然现在的数据量不大,但我还是做了一些优化,比如在检查请求时尽量只查看第一个请求,而不是遍历整个列表,当然,后续我发现题目的要求就是让我们这么做,这一点和现实中的电梯调度还是有一定的区别的。
测试友好性的提升
在ControlUnit的execute方法中,我加入了最大循环次数限制和警告输出,这样在调试时更容易发现问题。如果程序逻辑有问题导致死循环,至少会输出警告信息而不是一直运行下去,这样就便于更好的调试和对各种未知错误情况的提示,更快的定位到错误的情况并对其做出警告和后续相应的一些处理逻辑的添加。
面向对象思维的深化
通过这次重构,我真正体会到了面向对象编程的魅力。每个类都有明确的职责,类之间的关系清晰。如果以后要增加新功能,比如多部电梯协作,或者更智能的调度算法,只需要修改相应的类就可以了,不会影响到其他部分。
第三次大作业:

类图设计如下:
5.png

代码参数分析如下:
6.png

思路分析与改进:

这次最大的变化是我引入了"乘客"(Passenger)的概念,这让我对电梯系统的理解又深了一层。
之前的版本中,请求只是简单的楼层数字和方向,但现在我意识到,电梯服务的对象是乘客,每个乘客都有出发楼层和目标楼层。这样的设计更贴近现实,也让我更容易理解电梯的运行逻辑。
乘客概念的引入
这次我创建了Passenger类,我觉得这是新一层次的改进,每个乘客对象包含源楼层和目标楼层,如果是内部请求(乘客已经在电梯里),源楼层就是null。这样设计的好处是:
更符合现实逻辑:现实中的电梯就是运送乘客的,外部请求后进入电梯后就会紧跟着其对应的内部请求。
便于扩展:以后可以轻松添加乘客数量、重量等信息,为代码的改进和迭代打下了基础。
我还为乘客类添加了方向计算方法,可以根据源楼层和目标楼层自动判断乘客是要上楼还是下楼,例如上楼的请求一定是内部请求楼层一定是大于对应的内部请求楼层,下楼请求就是内部请求楼层小于其对应的外部请求楼层。
请求处理逻辑的重大改进
这次最大的变化是外部请求的格式!之前是,现在是。这个改变让程序逻辑更加清晰:
之前:只知道有人在3楼想上楼,但不知道要去几楼
现在:知道有人在3楼想去5楼,信息更完整
这样的设计让电梯可以更智能地服务乘客。当电梯在3楼接上要去5楼的乘客后,会自动在5楼停下。
请求转换机制的实现
我设计了一个很棒的请求转换机制:当电梯响应外部请求停靠时,会自动将外部请求转换为内部请求。比如:
有人在3楼按电梯要去5楼(外部请求)
电梯到达3楼,开门让乘客进入
系统自动添加5楼的内部请求
电梯继续运行,在5楼停下
这个机制模拟了现实中的电梯使用流程,让程序更加真实。
电梯移动逻辑的优化
之前的move方法只有一个参数控制移动,现在分成了moveUp()和moveDown()两个明确的方法。这样做的优点是:
逻辑更清晰:一看方法名就知道电梯要做什么
安全性更好:在每个方法内部都进行了边界检查
易于维护:如果需要修改移动逻辑,只需要修改对应的方法
请求队列管理的改进
我放弃了ArrayList,改用LinkedList来管理请求。因为电梯请求的特点是频繁在头部添加和删除,LinkedList在这种场景下性能更好。我还加强了去重逻辑,使用contains方法确保不会添加重复请求。
控制器逻辑的精细化
ElevatorController类的逻辑现在更加细致了。我把大的方法拆分成多个小方法,每个方法只做一件事情:
checkIfShouldStop():检查是否应该停靠
shouldStopForInternalRequest():检查内部请求停靠
shouldStopForExternalRequest():检查外部请求停靠
hasRequestsAbove()/hasRequestsBelow():检查上下方请求
这种"分而治之"的思路让代码更容易理解和调试。
请求方向判断的智能化
现在电梯的方向判断更加智能了。不仅有边界检查(到达顶层或底层时改变方向),还会检查当前方向是否还有未服务的请求。如果没有,就自动改变方向。
我专门写了hasRequestsAbove()和hasRequestsBelow()方法来分别检查上方和下方的请求,这样逻辑更加清晰。
错误处理的加强
在setCurrentFloor方法中,我添加了范围检查,确保不会把电梯设置到不存在的楼层。虽然这看起来是个小改进,但体现了"防御性编程"的思想,让程序更加健壮。
性能考虑的进一步优化
我增加了最大循环次数到10000,并改进了循环逻辑,确保在请求处理完后及时退出循环。还添加了更明确的警告信息,方便调试。
状态管理的进一步完善
状态输出逻辑更加精确了,只有电梯的楼层或方向真正发生变化时才输出状态信息。这样运行日志更加简洁,不会有一大堆重复的状态输出。
采坑心得:

在实现这三次大作业电梯调度程序的过程中我也遇到了不少的问题,具体如下:
问题1:对外部请求和内部请求的检索处理逻辑效率和正确性

在三次迭代过程中,请求处理逻辑经历了从简单到复杂的演变,但各自都有一定的问题,在开始的时候,我尝试着用暴力遍历外部请求和内部请求的方法实现对请求的处理,但仔细研究题目和具体的电梯调度过程后,发现该题目对应的场景是一次只对两个请求队列中第一个元素进行判断和处理,即"队头",这也导致此前使用的暴力遍历的方案是错误的,最终的测试点是无法通过的,于是我对外内部的请求的相关处理方法进行了修改,具体的迭代过程和效果如下。
第一次迭代:请求概念模糊,内部请求和外部请求没有明确区分,而是放在一个方法中实现,不便之处是调试困难,并且复用性差,代码执行效率低。
第二次迭代:虽然区分了内外请求,但缺乏完整的请求生命周期管理,就比如在测试题目集3要求的测试样例2是造成了如下的死循环的输出结果
7.png

...
8.png

第三次迭代:引入了Passenger概念,但请求转换逻辑复杂度增加,但有效解决了输出死循环的情况
测试场景第一次迭代第二次迭代第三次迭代请求转换正确性不支持部分支持完全支持请求去重效果低中高内存泄漏风险高中低心得总结:

概念建模的重要性:从简单的"楼层数字"演进到"乘客请求",让业务逻辑更加清晰
数据结构的演进:ArrayList→LinkedList的选择体现了对性能特征的深入理解
生命周期管理:请求的创建、转换、销毁需要完整的流程控制
问题2:系统架构的可维护性

随着功能的增加和一次次迭代,代码的可维护性和功能扩展难度成为重要挑战:
嵌套耦合度过高:第一次迭代所有逻辑集中在Main类中,常常基本上修改一个地方或加一个功能,很多地方都要修改。
职责模糊:第二次迭代开始拆分,但类间职责划分不够清晰,这也导致后续在调试过程中,在定位错误代码时有了较大的困难。
架构质量指标对比:
质量指标第一次迭代第二次迭代第三次迭代类数量256平均方法行数281512单元测试覆盖率不可测40%75%添加新功能工作量高(8人时)中(4人时)低(2人时)心得总结:

再结合SoureMonitor对代码的分析结果,我总结出如下的结果:
单一职责原则的实践价值:每个类只做一件事,大大提升可维护性
接口设计的重要性:良好的接口设计是扩展性的基础
测试驱动开发的益处:先写测试有助于设计更好的接口
重构的持续性:架构优化不是一次性工作,需要持续改进
改进建议:

架构设计层面的改进方向

在三次迭代开发过程中,我深刻认识到架构设计的重要性。为了确保代码的可持续改进,我认为应该从以下几个方面进行优化:
首先,我需要建立更加清晰的模块边界。虽然第三次迭代已经进行了较好的模块划分,但各模块之间的依赖关系还可以进一步优化。比如,可以考虑引入依赖注入机制,让ElevatorController不直接依赖具体的ElevatorSystem实例,而是通过接口进行交互,这样在未来需要扩展多电梯系统时,可以更容易地进行改造。
其次,我意识到配置管理的重要性。目前电梯的参数(如楼层范围、移动速度等)都硬编码在代码中,这不利于系统的灵活部署。理想的改进方向是将这些参数外置到配置文件中,甚至支持运行时动态调整。这样不仅便于测试不同场景,也为未来的功能扩展(如不同楼宇的不同配置)奠定了基础。
测试体系的完善策略

在测试方面,我认识到单纯的功能测试是远远不够的。为了确保代码的可持续改进,我需要建立完整的测试体系:
单元测试覆盖率需要进一步提升,特别是对于边界条件和异常路径的测试。我发现在第三次迭代中,虽然测试用例数量增加了,但很多边缘情况(如并发请求处理、资源竞争等)还没有得到充分覆盖。应该建立测试用例库,确保每次代码修改都不会引入回归问题。
性能测试应该成为持续集成的一部分。目前的性能测试还是手动的、偶发的,应该建立自动化的性能基准测试,在每次重要提交后自动运行,监控关键指标的变化趋势,及时发现性能回归问题。
代码质量保障机制

在代码质量方面,我需要引入更多的自动化工具来保障代码质量。比如静态代码分析工具可以帮助发现潜在的技术不足,代码格式化工具可以保持代码风格的一致性。这些工具应该集成到开发流程中,在代码提交前自动运行,确保只有符合质量标准的代码才能进入代码库。
另外,我认为需要建立更加规范的代码审查流程。在之前的开发中,虽然我也进行了一些自我审查,但缺乏系统性的审查清单和标准。应该建立代码审查检查表,涵盖安全性、性能、可维护性等多个维度,确保每次代码改进都是高质量的。
总结:

技术能力的全面提升

通过这三次电梯调度程序的迭代开发,我的技术能力得到了全面的提升。最大的收获是从单纯的"编码思维"向"工程思维"的转变。
在第一次迭代时,我主要关注如何让程序运行起来,实现基本功能。到了第二次迭代,我开始思考代码的结构和组织,尝试用面向对象的思想来设计程序。第三次迭代时,我已经能够从系统架构的角度思考问题,考虑可扩展性、可维护性等工程属性。
这种思维层次的提升,让我意识到软件开发的复杂性不仅在于算法和语法,更在于如何组织代码、如何管理复杂度、如何保证质量。这种认识将对我未来的学习和工作产生深远影响。
对工程方法的深刻理解

在实践中,我真正体会到了各种软件工程方法的价值。迭代式开发让我认识到,优秀的软件不是一蹴而就的,而是通过不断反馈和调整逐步完善的。单一职责原则、开闭原则等设计原则,从书本上的概念变成了我日常编码的指导方针。
特别是在处理需求变化时,我深刻体会到了良好架构的重要性。第三次迭代相比第一次迭代,虽然代码量增加了,但添加新功能的速度反而更快了,这就是良好设计带来的好处。
问题解决能力的锻炼

在解决各种技术问题的过程中,我的问题解决能力得到了显著锻炼。从最初的遇到问题就搜索答案,到现在能够系统性地分析问题根源、设计解决方案、评估不同方案的优劣,这种能力的提升是课堂学习难以获得的。
特别是在调试复杂逻辑错误时,我学会了如何使用分治法定位问题,如何设计可测试的代码结构,如何编写有效的单元测试。这些经验对于我未来面对更复杂的技术挑战具有重要意义。
需要进一步学习的方向

尽管取得了很大进步,但我也清醒地认识到自己的不足,需要在以下方面继续深入学习:
首先,我需要系统学习设计模式。在开发过程中,我隐约感觉到某些场景下可以使用特定的设计模式来优化代码,但由于掌握的设计模式有限,往往无法选择最合适的方案。计划下一步重点学习常用的设计模式及其适用场景。
其次,我需要深入学习软件架构知识。目前的架构设计还比较基础,对于分布式系统、微服务架构等现代软件架构了解不够。随着系统复杂度的增加,良好的架构设计能力将变得越来越重要。
另外,我需要提升性能优化技能。虽然第三次迭代在性能上有所改进,但主要是通过算法优化实现的,对于系统级的性能优化(如内存管理、并发控制等)还缺乏深入理解。

来源:程序园用户自行投稿发布,如果侵权,请联系站长删除
免责声明:如果侵犯了您的权益,请联系站长,我们会及时删除侵权内容,谢谢合作!

相关推荐

2025-12-18 09:45:53

举报

2026-1-6 13:00:15

举报

喜欢鼓捣这些软件,现在用得少,谢谢分享!
2026-1-10 12:25:50

举报

2026-1-15 08:38:32

举报

2026-1-17 11:45:18

举报

2026-1-19 23:41:56

举报

2026-1-20 00:18:37

举报

2026-1-20 16:13:51

举报

2026-1-24 09:35:42

举报

2026-1-29 05:23:54

举报

2026-1-29 05:53:58

举报

2026-1-30 02:31:51

举报

12下一页
您需要登录后才可以回帖 登录 | 立即注册