登录
/
注册
首页
论坛
其它
首页
科技
业界
安全
程序
广播
Follow
关于
导读
排行榜
资讯
发帖说明
登录
/
注册
账号
自动登录
找回密码
密码
登录
立即注册
搜索
搜索
关闭
CSDN热搜
程序园
精品问答
技术交流
资源下载
本版
帖子
用户
软件
问答
教程
代码
写记录
写博客
小组
VIP申请
VIP网盘
网盘
联系我们
发帖说明
道具
勋章
任务
淘帖
动态
分享
留言板
导读
设置
我的收藏
退出
腾讯QQ
微信登录
1
2
/ 2 页
下一页
返回列表
首页
›
业界区
›
安全
›
通过人大金仓数据库的逻辑备份与还原功能实现数据迁移 ...
通过人大金仓数据库的逻辑备份与还原功能实现数据迁移
[ 复制链接 ]
蔓好
2025-9-21 23:59:53
猛犸象科技工作室:
网站开发,备案域名,渗透,服务器出租,DDOS/CC攻击,TG加粉引流
1、源数据库的操作
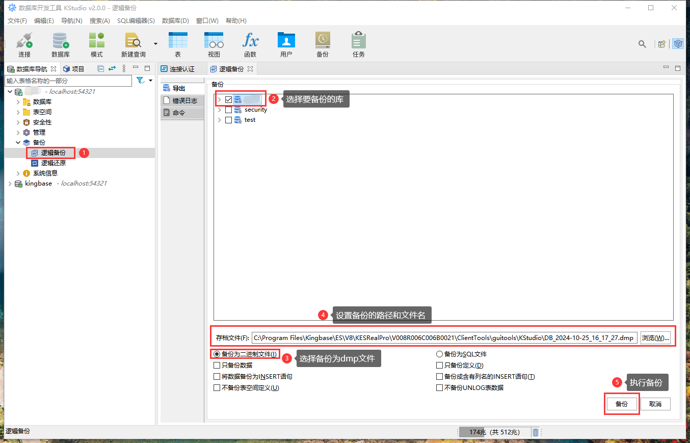
1.1、逻辑备份
如上图所示,在源数据库进行备份。
2、目标数据库的操作
2.1、新建数据库
如上图所示,新建一个目标数据库。
如上图所示,设置新建数据库的名称(本例为 testDB )。
如上图所示,新建目标数据库成功。
如上图所示,可以在数据库列表中看到新建的数据库名称。
2.2、新建用户
如上图所示,新建一个数据库用户。
如上图所示,设置新用户的用户名和密码(本例为 testUser )。
如上图所示,设置新用户的系统权限(本例为 SUPERUSER )。
如上图所示,设置新用户的对象权限(本例为拥有 testDB 数据库的所有权限)。
如上图所示,新建数据库用户成功。
如上图所示,可以在用户列表中看到新建的数据库用户名称。
2.3、使用新用户与新数据库
如上图所示,新建一个数据库连接。
如上图所示,以 testUser 用户身份登录使用 testDB 数据库。
2.4、逻辑还原
如上图所示,将从源数据库“逻辑备份”导出的数据库备份文件,还原(迁移)到 testDB 目标数据库。
如上图所示,逻辑还原正在执行。
如上图所示,逻辑还原成功。
来源:程序园用户自行投稿发布,如果侵权,请联系站长删除
免责声明:如果侵犯了您的权益,请联系站长,我们会及时删除侵权内容,谢谢合作!
通过
人大
金仓
数据库
逻辑
相关帖子
如何通过Java SDK获取Collection
时序数据库 IoTDB 的「百科全书」会“说话”了?官网 Ask AI 功能正式上线!
通过 OpenSpec + OpenCode 实践 AI Specs
解构 AICoding 底层逻辑:人的能力定义 AI 边界
通过连字从纯ASCII渲染化学式
dotnet Vortice 通过 Angle 将 Skia 和 DirectX 对接
数据库算子
性能提升 4 倍的背后:时序数据库 IoTDB 系统调优方法与五个真实案例
性能提升 4 倍的背后:时序数据库 IoTDB 系统调优方法与五个真实案例
性能提升 4 倍的背后:时序数据库 IoTDB 系统调优方法与五个真实案例
回复
使用道具
举报
提升卡
置顶卡
沉默卡
喧嚣卡
变色卡
千斤顶
照妖镜
相关推荐
安全
如何通过Java SDK获取Collection
10
623
章绮云
2026-02-05
安全
时序数据库 IoTDB 的「百科全书」会“说话”了?官网 Ask AI 功能正式上线!
9
982
圉棺
2026-02-05
业界
通过 OpenSpec + OpenCode 实践 AI Specs
7
797
遑盲
2026-02-06
安全
解构 AICoding 底层逻辑:人的能力定义 AI 边界
11
244
卿搞笔
2026-02-06
业界
通过连字从纯ASCII渲染化学式
13
792
予捻
2026-02-07
业界
dotnet Vortice 通过 Angle 将 Skia 和 DirectX 对接
8
496
秤陷曲
2026-02-09
业界
数据库算子
0
616
昝琳怡
2026-02-12
安全
性能提升 4 倍的背后:时序数据库 IoTDB 系统调优方法与五个真实案例
0
21
骂治并
2026-02-13
安全
性能提升 4 倍的背后:时序数据库 IoTDB 系统调优方法与五个真实案例
1
56
窝酴
2026-02-13
安全
性能提升 4 倍的背后:时序数据库 IoTDB 系统调优方法与五个真实案例
2
39
唐茗
2026-02-13
回复
(25)
纪音悦
2025-10-9 16:56:15
回复
使用道具
举报
照妖镜
程序园永久vip申请,500美金$,无限下载程序园所有程序/软件/数据/等
感谢分享,学习下。
艾晓梅
2025-10-16 01:56:27
回复
使用道具
举报
照妖镜
猛犸象科技工作室:
网站开发,备案域名,渗透,服务器出租,DDOS/CC攻击,TG加粉引流
鼓励转贴优秀软件安全工具和文档!
匡菲
2025-12-8 04:11:06
回复
使用道具
举报
照妖镜
猛犸象科技工作室:
网站开发,备案域名,渗透,服务器出租,DDOS/CC攻击,TG加粉引流
不错,里面软件多更新就更好了
套缈
2025-12-10 08:23:42
回复
使用道具
举报
照妖镜
猛犸象科技工作室:
网站开发,备案域名,渗透,服务器出租,DDOS/CC攻击,TG加粉引流
过来提前占个楼
请蒂
2025-12-11 17:38:08
回复
使用道具
举报
照妖镜
猛犸象科技工作室:
网站开发,备案域名,渗透,服务器出租,DDOS/CC攻击,TG加粉引流
收藏一下 不知道什么时候能用到
秦晓曼
2025-12-12 23:39:21
回复
使用道具
举报
照妖镜
程序园永久vip申请,500美金$,无限下载程序园所有程序/软件/数据/等
yyds。多谢分享
周冰心
2026-1-5 10:48:46
回复
使用道具
举报
照妖镜
猛犸象科技工作室:
网站开发,备案域名,渗透,服务器出租,DDOS/CC攻击,TG加粉引流
这个好,看起来很实用
吟氅
2026-1-8 22:37:34
回复
使用道具
举报
照妖镜
猛犸象科技工作室:
网站开发,备案域名,渗透,服务器出租,DDOS/CC攻击,TG加粉引流
收藏一下 不知道什么时候能用到
撷监芝
2026-1-15 22:02:04
回复
使用道具
举报
照妖镜
猛犸象科技工作室:
网站开发,备案域名,渗透,服务器出租,DDOS/CC攻击,TG加粉引流
谢谢分享,辛苦了
盗衍
2026-1-19 02:00:11
回复
使用道具
举报
照妖镜
猛犸象科技工作室:
网站开发,备案域名,渗透,服务器出租,DDOS/CC攻击,TG加粉引流
东西不错很实用谢谢分享
冷晓晴
2026-1-22 21:03:18
回复
使用道具
举报
照妖镜
猛犸象科技工作室:
网站开发,备案域名,渗透,服务器出租,DDOS/CC攻击,TG加粉引流
新版吗?好像是停更了吧。
史华乐
2026-1-23 06:41:10
回复
使用道具
举报
照妖镜
猛犸象科技工作室:
网站开发,备案域名,渗透,服务器出租,DDOS/CC攻击,TG加粉引流
用心讨论,共获提升!
韦逸思
2026-1-23 09:54:58
回复
使用道具
举报
照妖镜
猛犸象科技工作室:
网站开发,备案域名,渗透,服务器出租,DDOS/CC攻击,TG加粉引流
yyds。多谢分享
盒礁泅
2026-1-25 09:19:47
回复
使用道具
举报
照妖镜
猛犸象科技工作室:
网站开发,备案域名,渗透,服务器出租,DDOS/CC攻击,TG加粉引流
yyds。多谢分享
诞楮
2026-1-27 08:42:56
回复
使用道具
举报
照妖镜
程序园永久vip申请,500美金$,无限下载程序园所有程序/软件/数据/等
不错,里面软件多更新就更好了
寇秀娟
2026-1-29 13:06:44
回复
使用道具
举报
照妖镜
猛犸象科技工作室:
网站开发,备案域名,渗透,服务器出租,DDOS/CC攻击,TG加粉引流
谢谢分享,试用一下
墨淳雅
2026-2-10 09:15:38
回复
使用道具
举报
照妖镜
猛犸象科技工作室:
网站开发,备案域名,渗透,服务器出租,DDOS/CC攻击,TG加粉引流
懂技术并乐意极积无私分享的人越来越少。珍惜
钤凑讪
2026-2-10 22:13:03
回复
使用道具
举报
照妖镜
猛犸象科技工作室:
网站开发,备案域名,渗透,服务器出租,DDOS/CC攻击,TG加粉引流
鼓励转贴优秀软件安全工具和文档!
老僻贞
2026-2-11 03:34:41
回复
使用道具
举报
照妖镜
程序园永久vip申请,500美金$,无限下载程序园所有程序/软件/数据/等
收藏一下 不知道什么时候能用到
下一页 »
1
2
/ 2 页
下一页
高级模式
B
Color
Image
Link
Quote
Code
Smilies
您需要登录后才可以回帖
登录
|
立即注册
回复
本版积分规则
回帖并转播
回帖后跳转到最后一页
浏览过的版块
业界
签约作者
程序园优秀签约作者
发帖
蔓好
2026-2-11 03:34:41
关注
0
粉丝关注
24
主题发布
板块介绍填写区域,请于后台编辑
财富榜{圆}
3934307807
991124
anyue1937
9994892
kk14977
6845359
4
xiangqian
638210
5
宋子
9898
6
韶又彤
9918
7
闰咄阅
9993
8
刎唇
9995
9
蓬森莉
9883
10
遗憩
10006
查看更多
今日好文热榜
319
OpenClaw多Agent协作踩坑实录:从翻车到跑
713
【节点】[MainLightShadow节点]原理解析与
631
模拟退火算法
901
Claude Code 的 Skills 可以在 Trae IDE 中
254
付费 AI 用户和免费用户之间,究竟差了什么
699
手把手教你使用vscode开发stm32!
1003
“老东西,你懦弱了”——关于Vibe Coding
926
告别Hyprland/Niri键鼠共享难题:Pynergy
752
解惑|公司员工健身房需要哪些器材?上海皓
518
凸优化数学基础笔记(六):凸集、凸函数与
389
SeeDance2.0提示词之跳舞女孩
11
SeeDance2.0提示词之跳舞女孩
683
国内零门槛首个免费 开源 7×24小时帮
572
[拆解LangChain执行引擎]非常规Pending Wri
69
AI开发-python-milvus向量数据库(2-8 -mil
80
[LKD/Linux 内核] 关于对 current_thread_i
10
[LKD/Linux 内核] 关于对 current_thread_i
7
[LKD/Linux 内核] 关于对 current_thread_i