登录
/
注册
首页
论坛
其它
首页
科技
业界
安全
程序
广播
Follow
关于
导读
排行榜
资讯
发帖说明
登录
/
注册
账号
自动登录
找回密码
密码
登录
立即注册
搜索
搜索
关闭
CSDN热搜
程序园
精品问答
技术交流
资源下载
本版
帖子
用户
软件
问答
教程
代码
写记录
写博客
小组
VIP申请
VIP网盘
网盘
联系我们
发帖说明
道具
勋章
任务
淘帖
动态
分享
留言板
导读
设置
我的收藏
退出
腾讯QQ
微信登录
返回列表
首页
›
业界区
›
业界
›
[SDR] OFDM 收发,3 min 搞定通信学生的毕业设计 ...
[SDR] OFDM 收发,3 min 搞定通信学生的毕业设计
[ 复制链接 ]
溶绚
12 小时前
猛犸象科技工作室:
网站开发,备案域名,渗透,服务器出租,DDOS/CC攻击,TG加粉引流
目录
效果展示
前言
流程图介绍
效果演示
效果展示
系列项目主页
:https://beautifulzzzz.com/gnuradio/
前言
学习这个流程图时建议先将
其前置的三个课程学会
!!!
OFDM 正交频分复用收发 DEMO 演示
OFDM TX 详解
OFDM RX 详解
同时,最好也将《从 Bit 到 App:GNURadio 极简跨层传输框架(告别导师的“微信功能”焦虑)》学会。
流程图介绍
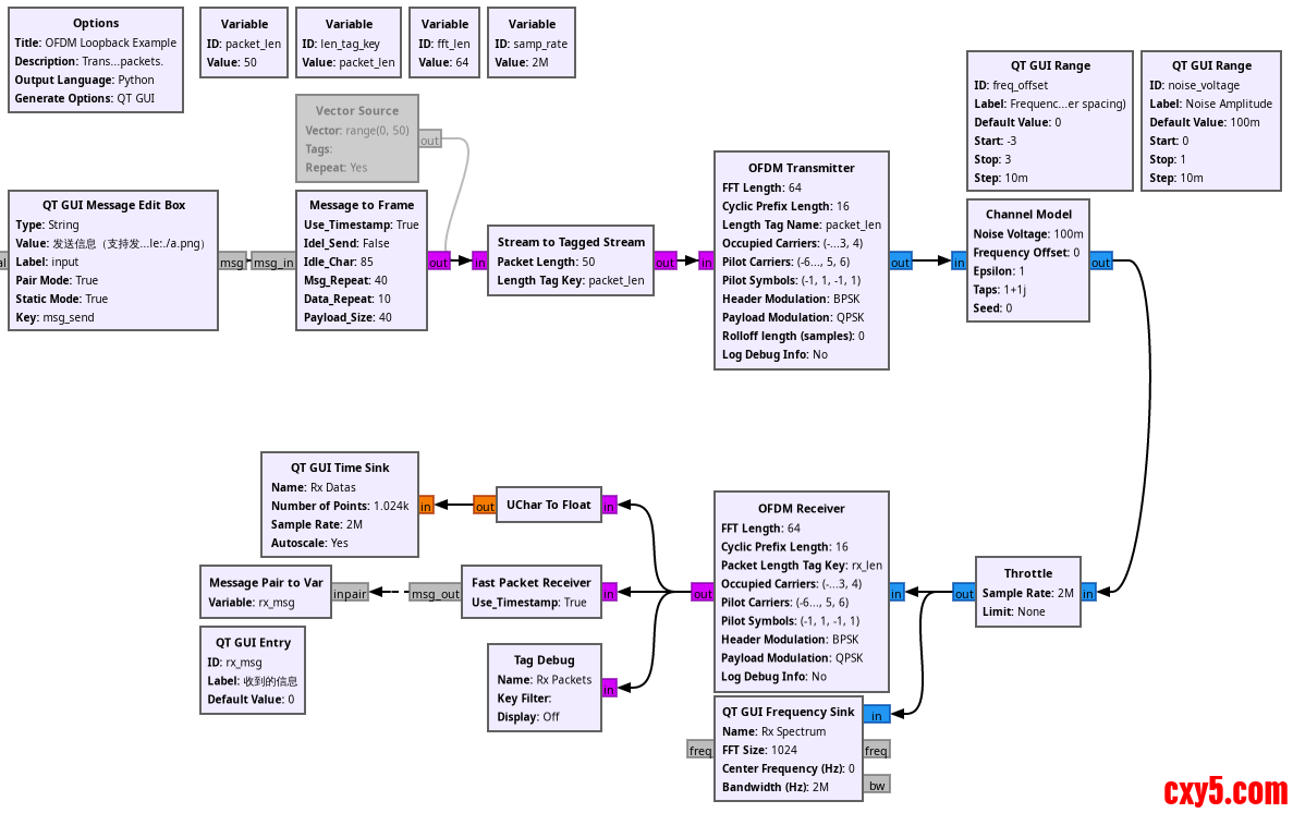
我们经过 TX/RX 详解,已经得到了一个
巨大的 OFDM 收发流程图
:
同时,我们在 TX/RX 详解两个教程中也介绍过: 其中 OFDM Receiver 就是我们整个接收流程图的合并版,同时发送流程图也有对应的合并版本,因此我们能将上述流程图变为极简版本。
此外,我们再加上《从 Bit 到 App:GNURadio 极简跨层传输框架(告别导师的“微信功能”焦虑)》中的文件传输框架流程图,最终得到这样一个具备文件和消息收发的 OFDM 流程图:
效果演示
支持传输消息和文件,传输文件时能显示百分比(建议文件大小 100K 以内,建议根据自己电脑性能,适当调高或调低采样率):
来源:程序园用户自行投稿发布,如果侵权,请联系站长删除
免责声明:如果侵犯了您的权益,请联系站长,我们会及时删除侵权内容,谢谢合作!
SDR
OFDM
收发
min
搞定
相关帖子
[SDR] OFDM 收发,3 min 搞定通信学生的毕业设计
[SDR] OFDM 收发,3 min 搞定通信学生的毕业设计
回复
使用道具
举报
提升卡
置顶卡
沉默卡
喧嚣卡
变色卡
千斤顶
照妖镜
相关推荐
业界
[SDR] OFDM 收发,3 min 搞定通信学生的毕业设计
0
939
颖顿庐
2026-04-03
业界
[SDR] OFDM 收发,3 min 搞定通信学生的毕业设计
0
233
丘奕奕
2026-04-03
高级模式
B
Color
Image
Link
Quote
Code
Smilies
您需要登录后才可以回帖
登录
|
立即注册
回复
本版积分规则
回帖并转播
回帖后跳转到最后一页
签约作者
程序园优秀签约作者
发帖
溶绚
12 小时前
关注
0
粉丝关注
24
主题发布
板块介绍填写区域,请于后台编辑
财富榜{圆}
3934307807
991125
anyue1937
9994892
kk14977
6845359
4
xiangqian
638210
5
神泱
9529
6
韶又彤
9912
7
荪俗
9024
8
宋子
9875
9
蓬森莉
9871
10
俞瑛瑶
10000
查看更多
今日好文热榜
0
微软前CTO长文控诉:Windows被搞成一锅粥!
0
三千年的欲望、痕迹与自感:资本批判与伦理
499
三千年的欲望、痕迹与自感:资本批判与伦理
133
AI上号!即构AI Agent让语音游戏24小时 “
618
AI上号!即构AI Agent让语音游戏24小时 “
347
AI上号!即构AI Agent让语音游戏24小时 “
857
AI上号!即构AI Agent让语音游戏24小时 “
757
AI上号!即构AI Agent让语音游戏24小时 “
116
AI上号!即构AI Agent让语音游戏24小时 “
604
AI上号!即构AI Agent让语音游戏24小时 “
253
AI上号!即构AI Agent让语音游戏24小时 “
108
AI上号!即构AI Agent让语音游戏24小时 “
389
AI上号!即构AI Agent让语音游戏24小时 “
348
聊聊 ASP.NET Core 中间件和过滤器的区别
2
SpringCloud进阶--MySQL主从复制、分库分表
3
企业数字化转型避坑指南:这10个“雷区”90
447
题解:ABC394F - Alkane
887
Kthena + vLLM-Ascend:云原生大模型推理的
189
题解:ABC394F - Alkane
29
AI上号!即构AI Agent让语音游戏24小时 “