登录
/
注册
首页
论坛
其它
首页
科技
业界
安全
程序
广播
Follow
关于
导读
排行榜
资讯
发帖说明
登录
/
注册
账号
自动登录
找回密码
密码
登录
立即注册
搜索
搜索
关闭
CSDN热搜
程序园
精品问答
技术交流
资源下载
本版
帖子
用户
软件
问答
教程
代码
写记录
写博客
小组
VIP申请
VIP网盘
网盘
联系我们
发帖说明
道具
勋章
任务
淘帖
动态
分享
留言板
导读
设置
我的收藏
退出
腾讯QQ
微信登录
返回列表
首页
›
业界区
›
业界
›
[SDR] OFDM 收发,3 min 搞定通信学生的毕业设计 ...
[SDR] OFDM 收发,3 min 搞定通信学生的毕业设计
[ 复制链接 ]
诉称
5 小时前
程序园永久vip申请,无限下载程序园所有程序/软件/数据/等
目录
效果展示
前言
流程图介绍
效果演示
效果展示
系列项目主页
:https://beautifulzzzz.com/gnuradio/
前言
学习这个流程图时建议先将
其前置的三个课程学会
!!!
OFDM 正交频分复用收发 DEMO 演示
OFDM TX 详解
OFDM RX 详解
同时,最好也将《从 Bit 到 App:GNURadio 极简跨层传输框架(告别导师的“微信功能”焦虑)》学会。
流程图介绍
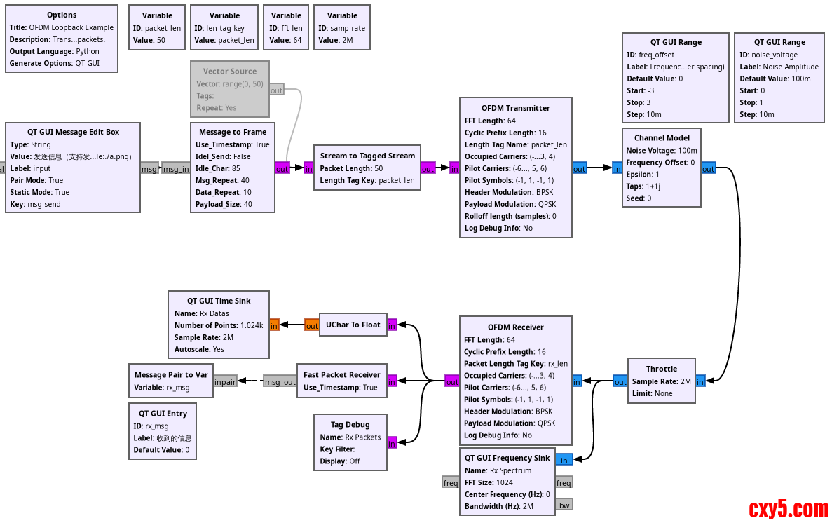
我们经过 TX/RX 详解,已经得到了一个
巨大的 OFDM 收发流程图
:
同时,我们在 TX/RX 详解两个教程中也介绍过: 其中 OFDM Receiver 就是我们整个接收流程图的合并版,同时发送流程图也有对应的合并版本,因此我们能将上述流程图变为极简版本。
此外,我们再加上《从 Bit 到 App:GNURadio 极简跨层传输框架(告别导师的“微信功能”焦虑)》中的文件传输框架流程图,最终得到这样一个具备文件和消息收发的 OFDM 流程图:
效果演示
支持传输消息和文件,传输文件时能显示百分比(建议文件大小 100K 以内,建议根据自己电脑性能,适当调高或调低采样率):
来源:程序园用户自行投稿发布,如果侵权,请联系站长删除
免责声明:如果侵犯了您的权益,请联系站长,我们会及时删除侵权内容,谢谢合作!
SDR
OFDM
收发
min
搞定
相关帖子
[SDR] OFDM 收发,3 min 搞定通信学生的毕业设计
[SDR] OFDM 收发,3 min 搞定通信学生的毕业设计
回复
使用道具
举报
提升卡
置顶卡
沉默卡
喧嚣卡
变色卡
千斤顶
照妖镜
相关推荐
业界
[SDR] OFDM 收发,3 min 搞定通信学生的毕业设计
0
937
颖顿庐
2026-04-03
业界
[SDR] OFDM 收发,3 min 搞定通信学生的毕业设计
0
231
丘奕奕
2026-04-03
高级模式
B
Color
Image
Link
Quote
Code
Smilies
您需要登录后才可以回帖
登录
|
立即注册
回复
本版积分规则
回帖并转播
回帖后跳转到最后一页
签约作者
程序园优秀签约作者
发帖
诉称
5 小时前
关注
0
粉丝关注
21
主题发布
板块介绍填写区域,请于后台编辑
财富榜{圆}
3934307807
991125
anyue1937
9994892
kk14977
6845359
4
xiangqian
638210
5
神泱
9536
6
韶又彤
9913
7
荪俗
9034
8
宋子
9876
9
蓬森莉
9871
10
俞瑛瑶
10000
查看更多
今日好文热榜
719
斯坦福这篇论文,治好了我的 AI 焦虑
653
kimi 2.5编程能力测试,效果非常不错
245
斯坦福这篇论文,治好了我的 AI 焦虑
432
斯坦福这篇论文,治好了我的 AI 焦虑
114
一文解锁 JuiceFS 在 AI 场景中的性能优化
731
一文解锁 JuiceFS 在 AI 场景中的性能优化
919
斯坦福这篇论文,治好了我的 AI 焦虑
253
一文解锁 JuiceFS 在 AI 场景中的性能优化
373
斯坦福这篇论文,治好了我的 AI 焦虑
872
斯坦福这篇论文,治好了我的 AI 焦虑
399
JetBrains 发布全新 AI IDE:AIR,会不会改
252
斯坦福这篇论文,治好了我的 AI 焦虑
326
周边店上新!博客园淘宝店上架机械键盘
834
斯坦福这篇论文,治好了我的 AI 焦虑
980
周边店上新!博客园淘宝店上架机械键盘
254
嘉为蓝鲸 DevOps 平台与 AI 技术结合:推动
955
斯坦福这篇论文,治好了我的 AI 焦虑
411
斯坦福这篇论文,治好了我的 AI 焦虑
662
从 CLI 调用到 SDK 集成:GitHub Copilot
786
[SDR] OFDM 收发,3 min 搞定通信学生的毕