找回密码
 立即注册
首页 业界区 安全 探索表访问方法功能:顺序扫描分析

探索表访问方法功能:顺序扫描分析

讹过畔 2025-10-7 11:11:01
引言

在之前的文章中,我们讨论了 PostgreSQL 表访问方法 API 的基础知识以及堆元组(heap tuple)与元组表槽(Tuple Table Slot,简称 TTS)之间的区别。
本文将深入探讨 PostgreSQL 核心如何通过特定的 API 调用实现顺序扫描。
涉及的 API

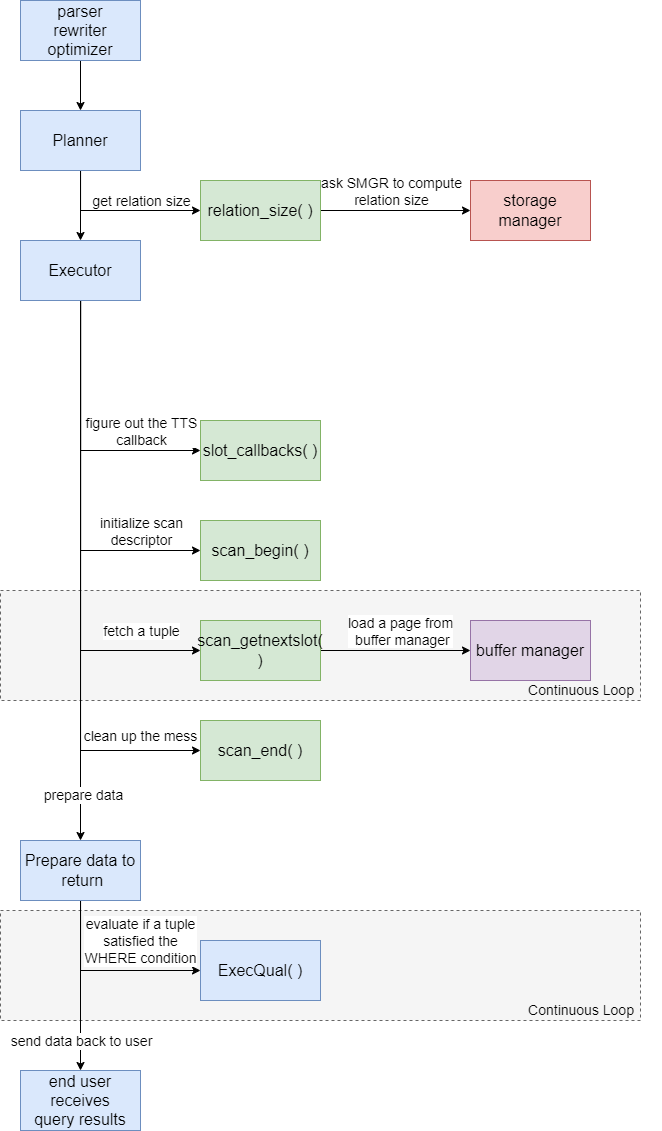
为了实现顺序扫描,以下表访问方法 API 回调将会被调用:

  • relation_size()
  • slot_callbacks()
  • scan_begin()
  • scan_getnextslot()
  • scan_end()
默认情况下,PostgreSQL 使用堆访问方法(heap access method),它通过以下方式实现上述 API:

  • table_block_relation_size()
  • heapam_slot_callbacks()
  • heap_beginscan()
  • heap_getnextslot()
  • heap_endscan()
这些函数位于 src/backend/access/heap/heapam_handler.c 中。
基本工作流程

1.png

API 函数调用详解

table_block_relation_size(Relation rel, ForkNumber forkNumber)

这是查询规划阶段首先被调用的函数,旨在实际检查给定的 Relation rel 和 ForkNumber forkNumber 的大小。该函数将返回表的总块数(默认块大小为 8KB),以便调用方可以基于表的大小规划最佳查询策略。
什么是关系(relation)?

在大多数情况下,关系表示表(table)、索引(index)或视图(view)。在我们的案例中,它表示一个表,包含关于该表的重要信息,如数据库对象标识符(OID)、表空间、属性数量、其他标志等。
什么是分叉号(fork number)?

一个关系由多个分叉(fork)组成:

  • MAIN_FORKNUM (0:存储用户数据)
  • FSM_FORKNUM (1:存储空闲空间映射数据)
  • VISIBILITY_FORKNUM (2:存储可见性数据)
  • INIT_FORKNUM (3:用于重置 WAL 日志表)
heapam_slot_callbacks()

此函数被调用以返回适当的 TTS 操作,使执行器能够将堆元组转换为元组表槽(TTS)。对于堆访问方法,它使用考虑缓冲区管理的 TTS 回调:
  1. const TupleTableSlotOps TTSOpsBufferHeapTuple = {
  2.   .base_slot_size = sizeof(BufferHeapTupleTableSlot),
  3.   .init = tts_buffer_heap_init,
  4.   .release = tts_buffer_heap_release,
  5.   .clear = tts_buffer_heap_clear,
  6.   .getsomeattrs = tts_buffer_heap_getsomeattrs,
  7.   .getsysattr = tts_buffer_heap_getsysattr,
  8.   .materialize = tts_buffer_heap_materialize,
  9.   .copyslot = tts_buffer_heap_copyslot,
  10.   .get_heap_tuple = tts_buffer_heap_get_heap_tuple,
  11.   /* 缓冲区堆元组表槽不能"拥有"最小元组 */
  12.   .get_minimal_tuple = NULL,
  13.   .copy_heap_tuple = tts_buffer_heap_copy_heap_tuple,
  14.   .copy_minimal_tuple = tts_buffer_heap_copy_minimal_tuple
  15. };
复制代码
scan_begin() 和 scan_end()

在实际顺序扫描前后调用。scan_begin 负责初始化 HeapScanDesc 结构,该结构描述当前扫描状态,包括:当前块编号、待扫描块总数、扫描模式、快照等信息。其定义位于 src/include/backend/access/heapam.h。
而 scan_end() 则负责清理在 scan_begin() 中分配的 HeapScanDesc。
scan_getnextslot()

顺序扫描的核心。此函数负责从存储引擎检索元组。在 PostgreSQL 中,它会向缓冲区管理器(buffer manager)模块请求元组,该模块既可以从内存缓冲区读取元组,也可以从物理存储读取。
这正是通过此 API 创建自定义数据库存储引擎的可能性所在——可以完全从内存读写元组,形成内存数据库。
如果仍有数据需要扫描,此函数需要返回 true 以便执行器再次调用。当所有数据扫描完毕时,返回 false 表示扫描结束。
2.png

总结

这是 PostgreSQL 中顺序扫描的基本工作流程,它利用了表访问方法的 API。
本文由博客一文多发平台 OpenWrite 发布!

来源:程序园用户自行投稿发布,如果侵权,请联系站长删除
免责声明:如果侵犯了您的权益,请联系站长,我们会及时删除侵权内容,谢谢合作!

相关推荐

2025-12-23 01:07:04

举报

2026-1-18 12:40:02

举报

2026-1-21 13:20:59

举报

2026-1-23 09:21:13

举报

2026-2-6 05:01:48

举报

2026-2-8 05:20:52

举报

2026-2-8 08:11:23

举报

2026-2-10 21:09:23

举报

12下一页
您需要登录后才可以回帖 登录 | 立即注册